Godot 开发心得(一)

一、状态机

  1. 由状态管理、状态抽象父类,实例状态构成。
  2. 状态可以是走路、攻击等。

二、可变攻击框

将攻击框定义为 Area2D,4 个朝向对应 4 个 HurtBox,将其形状绑定动画关键帧,与攻击动画匹配。

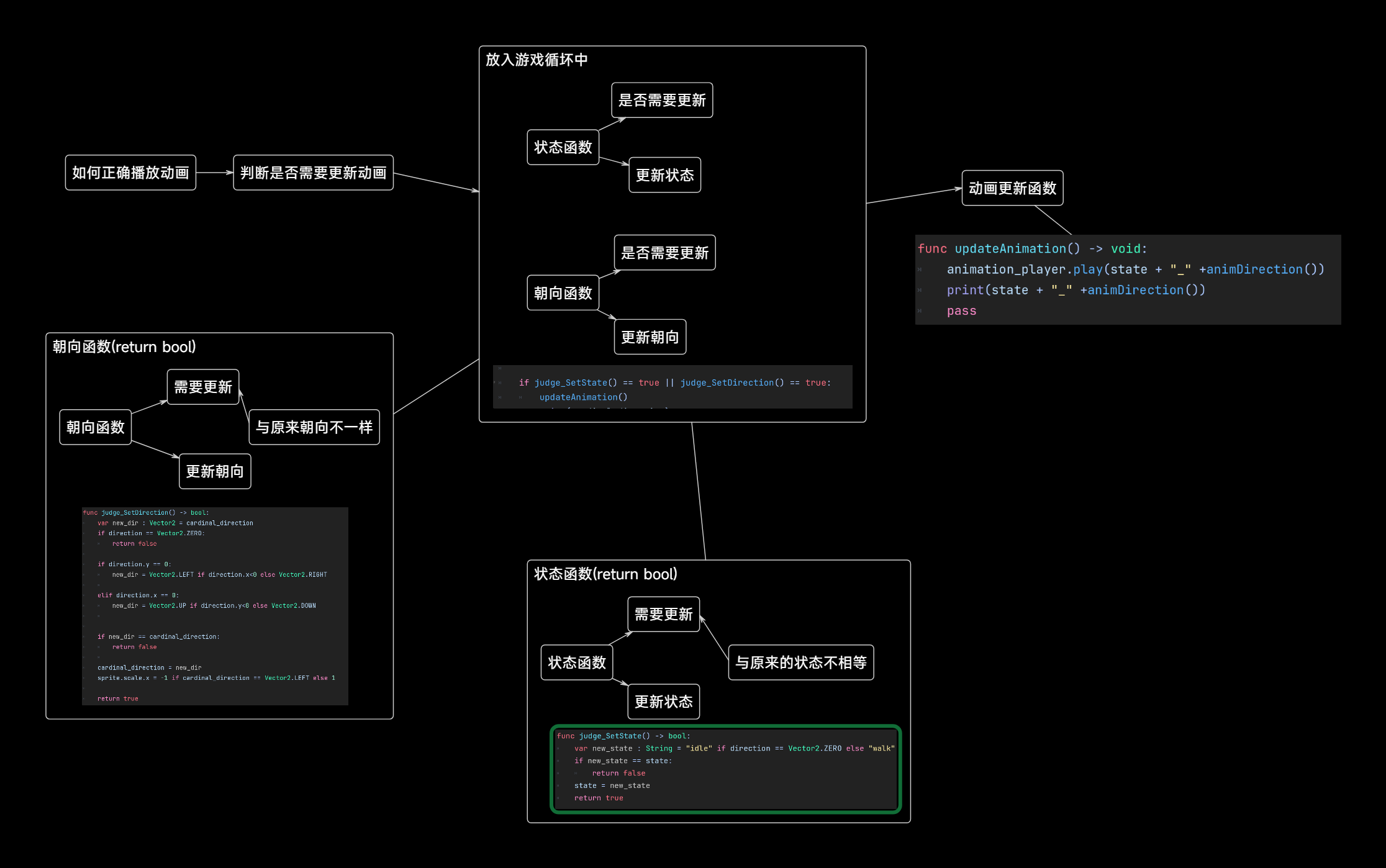
请输入图片描述请输入图片描述

最后修改:2025 年 10 月 03 日
如果觉得我的文章对你有用,请随意赞赏